DBSync Cloud Workflow (iPaaS)
Home
Template Library
DBSync Cloud Workflow (iPaaS) : Salesforce & Microsoft Dynamics CRM GP Integration
Created by
Vishwanath B
, last modified by
Shri Raksha N
on Sep 24, 2021
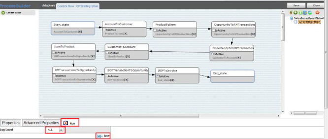
Salesforce & GP - Bidirectional Integration
White Paper - CRM and Microsoft Dynamics GP Integration
Troubleshooting & FAQ
Attachments:
worddav36989f802ed823b2f89c1bed1ba4b077.png
(image/png)
worddav7ca604142476a43dd68a01b820db6332.png
(image/png)
worddavda4ce713e8cb16768e8c93aa709ca396.png
(image/png)
worddav43a920d0c9e835b52b1273e6c7675e47.png
(image/png)
worddavca7f2b9072570dfd3c45a3635125f4e8.png
(image/png)
worddave1d893221db7d370577be8a6172370b3.png
(image/png)
worddavd689d7a9ef3cff628c3aea1f47559c0a.png
(image/png)
worddav3307a43493baf8b122f2e68d35e85c57.png
(image/png)
worddav4d14b846e4ebfec4fbd974b48303b68f.png
(image/png)
worddavcbe98810a184b582158fe8d993ab58b4.png
(image/png)
worddavbd751f8821f3d2c68a4aad7120540e96.png
(image/png)
worddav0ce43e8dd86ed9aefa9176dbe02cd5d4.png
(image/png)
worddav18dadb38c69e15604d72511772f1650d.png
(image/png)
worddav6b845596afbc52b0c0e9ae0ee076f515.png
(image/png)