- Overview
- Data Flow
- Process Map
- Pre-requisites for Integration
- DBSync package (DBSync GreatPlains Integration) Installation in Salesforce
- Install & Configure eConnect Proxy Service
- DBSync Profile Setup
- DBSync Installation
- DBSync Configuration with Salesforce & Microsoft Dynamics GP
- Running the integration
Overview
DBSync for Salesforce & Microsoft Dynamics GP Integration is an easy to use application. It integrates Salesforce Accounts/Contacts, Products and Opportunity with GP Customers, Items and SOP Transactions respectively. DBSync is also useful in migrating historical GP data into Salesforce or vice versa. DBSync provides Bi-directional sync with pre-built field-to-field mapping along with the flexibility for more complex and dynamic mapping capability.
Data Flow
Data flow of Bi-directional integration between Salesforce & Microsoft Dynamics GP is shown in the table below.
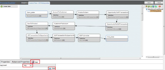
Process Map
Process Map of Bi-directional integration between Salesforce & Microsoft Dynamics GP is shown in the image below.
Pre-requisites for Integration
In order to ensure that DBSync is configured to integrate data between Salesforce and Microsoft Dynamics GP instance, user must meet the following requirements.
- Microsoft.net Framework 4.0 and above.
- eConnect Service Pre-Installed with your GP software.
- Setup and Configuration of eConnect Runtime Service for the Domain and User accessing GP database.
DBSync package (DBSync GreatPlains Integration) Installation in Salesforce
- Install the DBSync Salesforce package for Salesforce & Microsoft Dynamics GP integration solution from the AppExchange using the following link - https://login.salesforce.com/?startURL=%2Fpackaging%2FinstallPackage.apexp%3Fp0%3D04t9000000094vw&crc=1
- Once you click on the above link, you will get a prompt to enter the Username and Password of Salesforce instance. Provide the necessary Salesforce credentials to proceed with the package installation. The Salesforce user installing the package should have the administrative privileges to proceed with the installation.
- Next, you will see the Package Installation Details & Components. Click on Continue to Approve Package API Access, Choose Security Level and complete Installation.
- Verify that the package installation is completed successfully. Check for the 'Deployed' status of the DBSync Invoices object.
- Go to Setup > Create > Custom Objects menu to verify that the "Invoices" object has Deployed status. If it is not, click the edit button adjacent to the Invoice object. Mark Deployed as checked, and click on the 'Save' button.
- Follow the next steps to include DBSync fields on the Page Layout.
- Go to Setup > Customize > Account > Page Layout. Click on Edit and drag the 'GPCustomerID' field on the page layout. Save the Account Page Layout.
- Go to Setup > Customize > Contact > Page Layout. Click on Edit and drag 'GPContactID', 'UniqueContactID' fields on the page layout. Save the Contact Page Layout.
- Go to Setup > Customize > Opportunities > Page Layout. Click on Edit and drag 'DOC ID', 'Doc Number', 'GPTransaction', ' GPTransactionID',' TransactionType' and ' Primary Contact' fields on the Page Layout.
- Go to Setup > Customize > Opportunities > Opportunity Products. Click on Edit and drag the 'GP TransactionID' field on the Page Layout.
- Click to Related List and drag Invoices object to the Page Layout.
- Click on the setup icon on the Invoices object in the Related List Section and click the 'edit properties' button. Select columns Invoices, Invoice number, Total Invoice Amount, Payments, Balance, Days Outstanding, and Transaction Date.
- After completing the process of adding all the necessary fields to the Opportunity page layout, click on the Save button on the top left-hand corner of the Opportunity Page Layout window to commit all the changes.
- Go to Setup > Customize > Opportunities > Fields. Under the Opportunity Custom Fields & Relationships section, click on the New button. Create a new custom field of Data Type "Auto Number" on the Opportunity page layout with the following parameters.
- Field Label: Auto-Doc Number
- Display Format: DBSYNC{000000}
- Starting Number: 1
- Field Name: Auto_Doc_Number
- Click on Next and make sure all the checkboxes under the Visible column are checked. Once done, click on Next and make sure Opportunity Layout is marked as checked on the subsequent page. Click Save to commit all the changes.
- Go to Setup > Customize > Product > Page Layout to move 'GPProductID, 'Location Code, 'Product Type' and 'Unit Of Measurement', 'PriceLevel', 'Class ID' and 'Currency ID' field to the Product layout.
- At this point, you have successfully completed the configuration of your Salesforce instance for integration with Microsoft Dynamics GP.
Install & Configure eConnect Proxy Service
Install the eConnectProxy Service using windows installutil utility.
Navigate to Microsoft.net framework location and run the following command - from the elevated command prompt window on your windows or windows server operating system C:\Windows\Microsoft.NET\Framework\v4.0.30319> installutil C:\DBSync_CloudWorkflow_V4.6.5\exe\eConnectProxy18.exe
eConnectProxy18.exe being the latest version. Please select appropriate eConnectProxy file based on eConnect setup on the server
Once you run the command, you will see a message in the command prompt as shown below, acknowledging that the service has installed successfully.
- If for some reason, the service is not successfully installed, verify the error log details in the file eConnectProxy12.InstallLog or eConnectProxy.InstallLog files.
- Note: The Following are some of the known issues working with installtuil utility for any file downloaded from the internet and resolution steps to avoid/prevent them.
- If you are getting an error with regards to file permissions, right-click on the eConenctProxy.exe file and click on UnBlock as shown below.
DBSync Profile Setup
- Go to www.mydbsync.com & register for Free Trial. Ensure that Source & Target Adapters are Salesforce & Microsoft Dynamics GP respectively.
DBSync Installation
It is necessary that the on-premise version of DBSync is used for Salesforce and Microsoft Dynamics GP Integration. In order to use DBSync on-premise, DBSync should be installed locally and DBSync Account should be switched to on-premise from on-demand.
To review the process of installing DBSync, click on the - http://help2.mydbsync.com/docs1/display/dbsync/DBSync+On-Premise+Installation - link.
To review the process of switching DBSync Account from on-demand to on-premise, click on the - http://help2.mydbsync.com/docs1/display/dbsync/DBSync+On+Demand+to+On+Premise - link.
DBSync Configuration with Salesforce & Microsoft Dynamics GP
- Login to www.mydbsync.com with your Username & Password.
- Once logged in, click on My Home from the menu. Then, click on the Launch button.
- Once launched, you will be redirected to the DBSync Project page in the next tab.
- Click on the project SalesforceGreatPlains: BiDirectional. Then, click on Connectors on the left panel.
- You will see Salesforce & GreatPlains Connectors.
- Click on GreatPlains Connector and enter following details:
- For GreatPlains
- eConnectPort : 18888
- Data source: DESKTOPUSERNAME\MSSQLSERVER
- Database name : <<GreatPlains Company Database name >>
- For GreatPlains
- Click on Save and Validate Connection to save and validate your GreatPlains adapter.
- Click on Salesforce Connector. Select appropriate End Point under the Quick Setup tab. Click on Connect to Salesforce. This will take you to the Salesforce login page. Enter your Username & Password to login to Salesforce. Once you login to Salesforce, your Salesforce connector is connected to your Salesforce instance. If you want to connect using different Salesforce instance, click on Disconnect in Quick Setup tab. Then, connect using the required Salesforce credentials.
- You can also use the Advanced Properties tab to connect to your Salesforce instance. Go to Advanced Properties, fill in the Salesforce Username, Password & Security Token for your Salesforce Instance. Select the appropriate End Point. Once you enter all the required details, click on Validate Connection. If validation is successful, click on Save to Save Salesforce details. If validation fails, you will see Validation Errors on the top right corner. Review the information in the Validation Errors section and make the necessary changes in Advanced Properties. Then, click on Validate Connection again.
Running the integration
DBSync integration for Salesforce & Microsoft Dynamics GP can be automatically run using Scheduler or clicking on the Run Button.
To review detailed processes on how to use Scheduler to run the integration click on the following wiki link - http://help2.mydbsync.com/docs1/display/dbsync/Scheduler.
Click on the Run button to run the integration manually is explained below.
- Login into www.mydbsync.com with your Username & Password.
- Once logged in, click on My Home from the menu. Then, click on the Launch button.
- Once launched, you will be redirected to the DBSync Project page in the next tab.
- Click on the project SalesforceGreatPlains: BiDirectional. Then, click on Connectors on the left panel.
- Upon successful validation of your connectors, you can click on Processes on the side panel. There, click on the Run Now button.



